A Modern Approach to Satcom System Design
Download this article in PDF format.
Several challenges are associated with satellite-communication (satcom) missions, such as latency, channel loss, and moving targets like airplanes or a satellite in orbit. In the case of moving assets, the channel becomes dynamic and dependent on the mission dynamics. Capturing dynamic channel properties, such as delay, Doppler shift, fading, and noise, is critical throughout the design life cycle. This article will discuss the design and analysis of a low-earth-orbit (LEO) satellite custom wideband signal as it goes through the different stages from bits in to bits out. A series of signal impairments are added, including satellite movement dynamics (also known as kinematics).
The starting point for any architect of a complex system design is understanding what will be required for mission success. Mission requirements for the satellite downlink in this study call for the following specifications:
- LEO satellite orbit at 1,200 km
- Downlink frequency of 11 GHz
- 10-dB typical carrier-to-noise and distortion ratio (CNDR); single tone. 7-dB worst case
- Error vector magnitude (EVM) < −15 dB
- Wideband signal: dual-polarized 8 sub-band OFDM
- 100-W transmit downlink output average power per sub-band
- Maximum satellite phased-array vertical scan angle of 40 degrees
The first step involves the proper design of the satellite transmitter that consists of an orthogonal-frequency-division-multiplexing (OFDM) modulator, power-amplifier (PA) assembly, and antenna phased array. The receiver design at this planning stage must meet the carrier-to-noise and distortion ratio (CNDR) requirement, which requires proper selection of the antenna configuration, low-noise amplifier (LNA), filters, and downconversion circuitry.
Assuming a worst-case vertical scan angle, the loss was estimated at 180 dB. Using Keysight’s SystemVue model-based design platform, the system design was analyzed and optimized using SystemVue’s Spectrasys analysis engine to meet the requirements above. The worst-case CNDR was 7.6 dB.
The satellite phased array must provide scanning to illuminate the ground stations properly as it moves across the sky. Scanning phased-array antennas have a beam-widening effect as the antenna beam scans away from boresight. This widening is compensated using antenna-element thinning. The compensation is needed to avoid interference and meet regulatory requirements.
Compensated Phased Array
A uniform-rectangular-array (URA) compensated phased array was designed and analyzed. The URA consists of 54 × 54 elements that’s thinned to 48 × 48 at a scan angle of 24 degrees and further thinned to 42 × 42 at an angle of 32 degrees. A SystemVue phased-array analysis was performed with an 11-GHz fixed tone. Figure 1 reveals the results.
1. This satellite 11-GHz analysis reveals compensated phased-array EIRP (left) and compares received power of compensated and uncompensated phased arrays (right).
Figure 1 shows the effective isotropic radiated power (EIRP) at the LEO satellite. Notice on the left plot that the EIRP varies over time. This is due to the compensated phased-array strategy being used and the individual antenna element’s beam pattern. As the LEO satellite moves across the sky, the scan angle changes relative to the area to be illuminated on the ground. This causes the antenna scan angle to change and, in turn, causes the EIRP changes.
The ground station received power is shown on the righthand side of Figure 1. The green trace assumed a 42 × 42 URA. The red trace is for the compensated 54 × 54 phased array. Note the performance in terms of received power is quite different. In fact, the uncompensated array has a total variation of approximately 9 dB while the compensated array has about 6 dB of total variation. This shows the compensation technique has the added effect of keeping the received power variation to a lower range. Of course, more sophisticated array-compensation techniques are available, but are not part of this study.
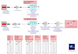
SystemVue Assembly
2. Shown is a complete satellite-communication analysis with configurable impairments.
A complete SystemVue system from bits in to bits out was assembled (Fig. 2). The schematic was fitted with sliders that help facilitate the study of different system parameters and impairments. In this design, the sliders control the following (from left to right):
- Source output power: Output power of the OFDM source in dBm for each sub-band.
- I/Q gain imbalance: I/Q modulator gain imbalance in dB. This slider allows the user to set the imbalance as a percentage of full scale. Full-scale gain imbalance is 1 dB.
- I/Q phase imbalance: I/Q modulator phase imbalance in degrees. With this slider, the user can set the imbalance as a percentage of full scale. Full-scale phase imbalance is 10 degrees.
- PA gain compression: Allows the user to vary the PA gain compression from 0 (no compression) to 3, which sets the 1-dB compression point (P1dB) to +60 dBm and the third-order intercept point (TOI) to +70.8 dBm.
- Dynamic channel: Turns on the kinematic and channel noise temperature effects for the dynamic channel formed between the satellite (transmitter) and the ground station (receiver).
- Sub-band selection: In this simulation, the right-handed circular polarization (RHCP) sub-band 5 is studied. This slider lets the user select between bands 1 (lowest frequency) to 8 (highest frequency). The low-noise block converter (LNB) will adapt to downconvert the proper sub-band based on this slider.
As part of this study with the complete modulated signal, the sliders were varied in turn. The slider activating the dynamic channel between the satellite transmitter and the ground-station receiver is varied first. These results are considered the initial benchmark for this study. The channel includes amplitude, delay, Doppler, and noise changes as the satellite moves, i.e., the channel kinematics are included.
The orbital kinematics are provided by the Systems Tool Kit (STK) software from Analytical Graphics and included in this analysis by the SystemVue to STK Link component. The benchmark EVM is −25.5 dB. When demodulating this signal with the Keysight vector-signal-analysis (VSA) software, there’s an 11-kHz frequency error due to Doppler shift (Fig. 3).
3. This is the vector signal analysis of the receiver output signal.
The effect of cross polarization (i.e., part of the left-handed circular polarization, or LHCP, has been converted to RHCP) was observed. In the error vector spectrum, one can clearly see the effects of sub-bands 4 and 5 of the LHCP wideband signal affecting sub-band 5 of the RHCP (Fig. 3, again) at two different EVM levels. A cross polarization of −40 dB has caused a 3.3-dB (from −25.5 to −22.2 dB) degradation in EVM.
Prior analysis assumed a linear PA assembly. The nonlinearities were activated using the Gcomp (short for gain compression) slider for this analysis. The 1-dB compression point for each PA in the assembly is +60 dBm. An amplifier with output power of +50 dBm is more than adequate for this application, yet there’s still a 0.4-dB degradation in the EVM.
The I/Q modulator model at the heart of the OFDM signal can add I/Q gain and phase imbalance. This analysis was completed adding 0.2 dB of gain imbalance and 3 degrees of phase imbalance at the I/Q modulators. The results show further degradation in EVM from −21.8 dB to −20.9 dB. Also, observe the VSA IQQuadErr for phase error and IQGainImb for gain imbalance, which closely track the values introduced at the modulator.
Conclusion
Insights gained from simulations can greatly reduce time and uncertainty during the build and deployment of a satellite. Today’s simulations combine high-fidelity system modeling that closely predicts the performance of the system design before it’s deployed. The insight provided by this model-based design platform allows system architects and design engineers to test and validate their designs before launch and ensure a successful mission deployment.
Wilfredo Rivas-Torres, Ph.D., is an Aerospace/Defense Application Engineering Scientist at Keysight Technologies.
About the Author
Wilfredo Rivas-Torres
Aerospace/Defense Application Engineering Scientist
Wilfredo Rivas-Torres, Ph.D., has worked in wireless and aerospace/defense industries for over 30 years. He has experience with both circuit- and system-level design. Wilfredo holds a Ph.D. in electrical engineering from Florida Atlantic University. Currently, he is an aerospace/defense application engineering scientist at Keysight Technologies. At Keysight, Wilfredo supports space and defense customers with their system design, analysis, and simulations, and their connection with Keysight instrumentation.





